-
Try out the new Jake: AI Coding Assistant for LabVIEW!
Get answers to questions about LabVIEW and discuss your code.
GlobalStop by NEVSTOP-LAB - Toolkit for LabVIEW Download
Global Stop library for labview
| Version | 2022.12.12.102654 |
| Released | Jul 30, 2024 |
| Publisher | NEVSTOP-LAB |
| License | MIT |
| LabVIEW Version | LabVIEW>=14.0 |
| Operating System | Windows, Mac, and Linux |
| Used By | nevstop_lib_csm_tcp_router_example |
| Project links | Homepage Discussion |
Description
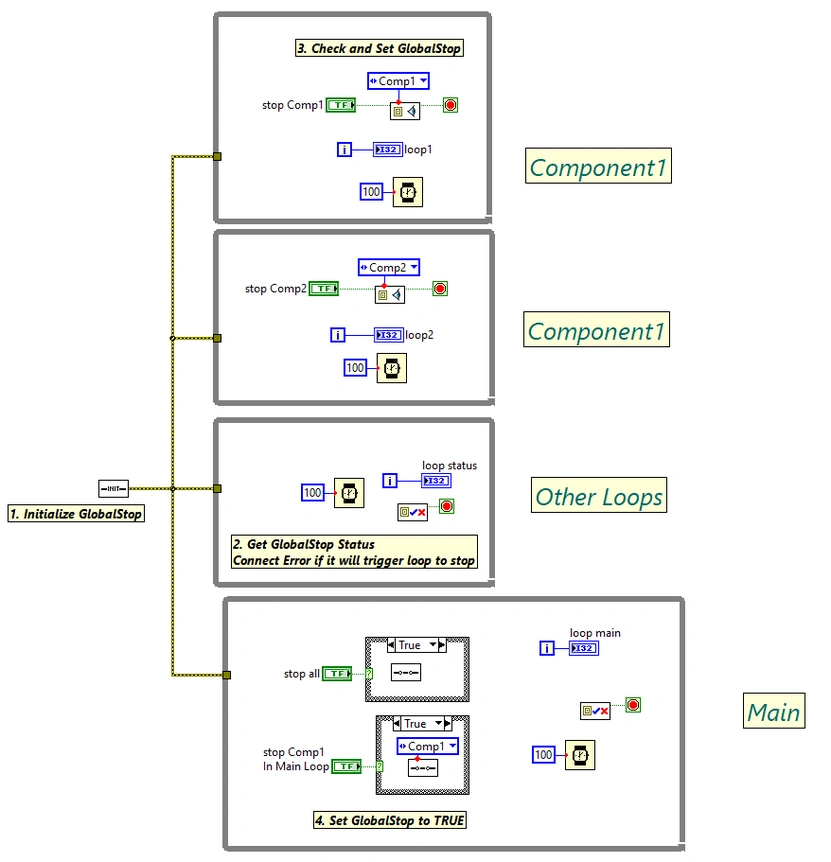
Simple stop mechanism for parallel loops in LabVIEW.
## ¹¦ÄÜ
- `Init.vi` : Initialzie Globalstop, if error occurs, GlobalStop will be set to TRUE
- `Reset.vi` : Reset GlobalStop to FALSE. Index=-1 stands for reset all.
- `Set.vi` : Set GlobalStop to TRUE. Index=-1 stands for set all to TRUE.
- `Get.vi` : Get GlobalStop value of index. Set Index=-1 to get the global value of GlobalStop.
- `CheckSet.vi` : Check the boolean input(usually a stop button).
# Example

## Development Environment
- LabVEW 2014
- VIPM 2020.3