Sign Up
EU Cyber Resilience Act (CRA) — First Deadline September 2026
If you sell LabVIEW-based software and systems in the EU, please be aware that new CRA regulations may require you to implement security vulnerability reporting starting September 11, 2026. The VIPM Team has prepared guides to help you understand how this applies to your software applications and published packages, since it's important you understand these regulatory requirements (click the Learn More link to read these guides). Thank you for your help in keeping security front-and-center within the LabVIEW community.
Learn more

Bowzer the Browser by Zyah Solutions - Toolkit for LabVIEW Download

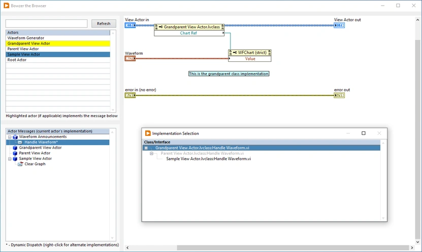
A utility that allows developers to browse the payload methods (and their block diagrams) for any given actor in a project.

D Discussion Watch * 3 ↓1,033
 screenshot
Version1.4.0.16
ReleasedOct 28, 2025
Publisher Zyah Solutions
License BSD
LabVIEW VersionLabVIEW>=20.0
Operating System Windows, Mac, and Linux
Project links Homepage   Documentation   Repository   Discussion

Description

Adds an option to the Tools menu that launches a utility that allows a user to select an actor within the current project and browse and navigate to all its payload methods (including inherited methods) of that particular actor.

Also launchable by QuickDrop (default Ctrl+Z).

Release Notes

1.4.0.16 (Oct 28, 2025)

- Added automatic highlighting of owning actor of QuickDrop calling VI on startup. If no owning actor is found, defaults to top of list as before. (Issue #44).
- Added retention of latest class selection when refreshing.

caseymay , mikele and dhooks01 were contributors to this release


Download Package

Versions
All Contributors

  Post an Idea   Post a Resource

Recent Posts