-
Try out the new Jake: AI Coding Assistant for LabVIEW!
Get answers to questions about LabVIEW and discuss your code.
CSM API String Arguments Support by NEVSTOP-LAB - Toolkit for LabVIEW Download
API string argument support enhancement for CSM
| Version | 2025.8.31.214123 |
| Released | Aug 31, 2025 |
| Publisher | NEVSTOP-LAB |
| License | MIT |
| LabVIEW Version | LabVIEW>=17.0 |
| Operating System | Windows, Mac, and Linux |
| Dependencies | labview_open_source_lib_epoch_datetime nevstop_lib_communicable_state_machine |
| Used By | nevstop_lib_csm_tcp_router_example nevstop_programming_palette nevstop_lib_csm_mermaid_plugin nevstop_lib_csm_continuous_meausrement_and_logging_example nevstop_lib_csm_ini_static_variable_support |
| Project links | Homepage Documentation Repository Discussion |
Description
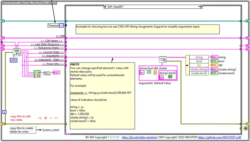
The purpose of this library is to enhance the API parameters for Communicable State Machine (CSM). It allows for the inclusion of various data types in plain text format. Two more templates which include "Data: Get Configuration", "Data: Set Configuration" and "Data: Get Internal Data" states, are provided in the library. These templates can serve as a starting point for building your CSM module with the ability to access data stored in the '>> internal data >>' shift register.

## Supported Data Type
- String/Path
- Boolean
- Integer(I8,I16,I32,I64,U8,U16,U32,U64)
- Float(DBL/SGL)
- Complex(DBL/SGL)
- Timestamp
- Enum
- Array
- Cluster
- Other(use CSM-Hexstr)
More information for the supported datatype format, please visit: https://github.com/NEVSTOP-LAB/CSM-API-String-Arugments-Support
Release Notes
[add] Add a sub-palette in argument palette
[update] #90 Mark "CSM - Query CSM VI Ref By API String.vi" as obsolete. Prompt user to use "CSM - Module VI Reference.vi" instead.
[update] update dependency to latest version.
Recent Posts
|
फोनपे से गलत ट्रांजेक्शन हो जाने के बाद वापस कैसे लें?
फोनपे से गलत अकाउंट में पैसे ट्रांसफर हो गए हैं, उन्हें वापस पाने के लिए क्या करे? पेटीएम के कस्टमर के… by Rahul Kumar, 11 months, 2 weeks ago, 0 |
|
|
फोनपे से गलत पेमेंट हो जाए तो क्या करे
फोनपे से गलत अकाउंट में पैसे चले जाएं, तो पैसे वापस पाने के लिए, आपको तुरंत phone"pe के ग्राहक सहायत… by Rahul Kumar, 11 months, 2 weeks ago, 0 |
|
|
फोनपे से गलत पेमेंट हो जाए तो क्या करे
फोनपे से गलत अकाउंट में पैसे चले जाएं, तो पैसे वापस पाने के लिए, आपको तुरंत phone"pe के ग्राहक सहायत… by Rahul Kumar, 11 months, 2 weeks ago, 0 |
|
|
googla
domain [url=https://google.com/]domain[/url] [domain](https://google.com/) [http://www.example… by tonypeachey, 1 year, 2 months ago, 0 |
|
|
Best Packers and Movers in Gurgaon, Quotes in 5 Minutes
Find seamless relocation solutions with our premier packers and movers services in Gurgaon. either … by Dtc Express Packers and Movers, 1 year, 6 months ago, 0 |
|
|
The Role of a Strategic App Marketing Agency
In today's digital landscape, having a groundbreaking app idea is just the first step towards succe… by cubikeymedia, 1 year, 8 months ago, 0 |
|
|
Embrace Freedom: Invest in a Love Doll for Your Best Life
As men, we often find ourselves scrutinizing not only our own sexual desires but also facing judgme… by cofffee124, 1 year, 10 months ago, 0 |
|
|
Kamakshi Money Loan CUSTOMER CARE HELPLINE NUMBER (91)∆O❼❾⓿❹❾❻❹❺❻❷///7904964562@)\x{Call Now
Kamakshi Money Loan CUSTOMER CARE HELPLINE NUMBER (91)∆O❼❾⓿❹❾❻❹❺❻❷///7904964562@)\x{Call NowKamak… |
|