Sign Up
EU Cyber Resilience Act (CRA) — First Deadline September 2026
If you sell LabVIEW-based software and systems in the EU, please be aware that new CRA regulations may require you to implement security vulnerability reporting starting September 11, 2026. The VIPM Team has prepared guides to help you understand how this applies to your software applications and published packages, since it's important you understand these regulatory requirements (click the Learn More link to read these guides). Thank you for your help in keeping security front-and-center within the LabVIEW community.
Learn more

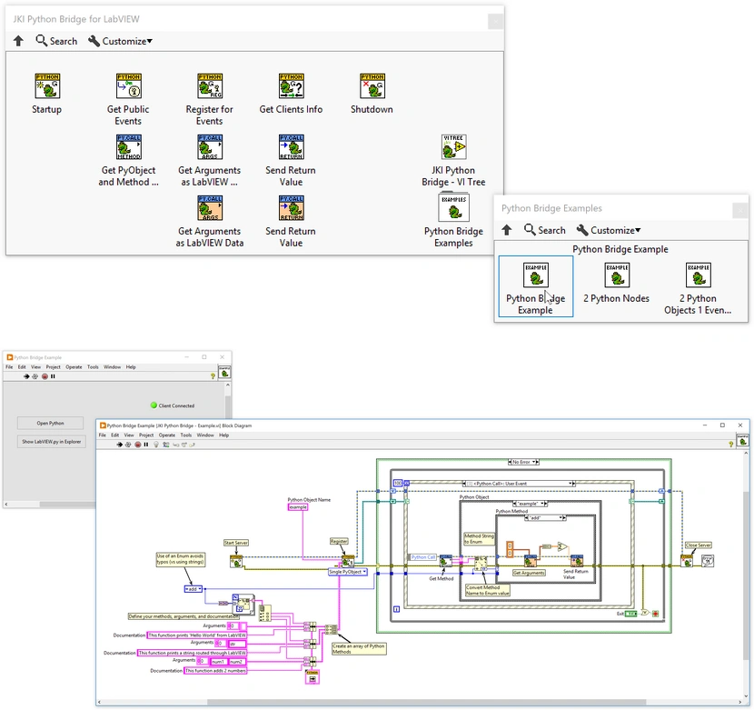
JKI Python Bridge for LabVIEW by JKI - Toolkit for LabVIEW Download

A toolkit allowing Python to call into LabVIEW and seamlessly transfer argument and return data.

Watch * 4 ↓3,406
 screenshot
Version5.0.1.19
ReleasedMar 16, 2023
Publisher JKI
License BSD+Patent
LabVIEW VersionLabVIEW>=20.0
Operating System Windows, Mac, and Linux
Dependencies oglib_string   oglib_error   oglib_array   oglib_lvdata   oglib_numeric   oglib_time   jki_lib_tcp_server  
Project links Homepage   Documentation   Repository  

Description

A toolkit allowing Python to call into LabVIEW and seamlessly transfer argument and return data.
visit https://github.com/JKISoftware/jki-labview-python-server for docs and getting started info.

Release Notes

5.0.1.19 (Mar 16, 2023)

- released python package on pypi.org

JKI was a contributor to this release


Download Package

Versions
All Contributors

  Post an Idea   Post a Resource

Recent Posts